website traffic statistics

Proxy Design Pattern

Bathroom Cabinets

Proxy Design Pattern.

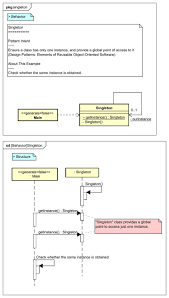
uml diagram for singleton pattern pattern design gof design patterns sequence diagram
uml diagram for singleton pattern pattern design gof design patterns sequence diagram

Floor to Ceiling Fireplace Flat Deck Floor Chair Floating Pool Chairs Canada Floor Plan Design Flower Bed Fencing Fisher Price Little People House Flag Halyard Chair Flat Deck Truck for Sale Floating Lounge Chair Float House Vancouver Floral Bedding Flag Design Animal Crossing Flea Bites Vs Bed Bug Bites on Humans Five Rivers Indian Cuisine Fjord Chair